Select a topic:

Choose from one of the topics below to browse other articles

Articles & Information.

Using FTP to upload/download files

Last updated by Steven Nicholas on January 31, 2024 16:22

1. Download an FTP Client. We would recommend using FileZilla, it’s one of the most popular FTP clients and it’s also free!

https://filezilla-project.org/

Once you have installed FileZilla, we can look at getting connected to the server. We are going connect using your cPanel login credentials. When you first set up an account with us, you would have received an email with the details on how you can gain access to your control panel. If you have lost those details, feel free to raise a support ticket or call in.


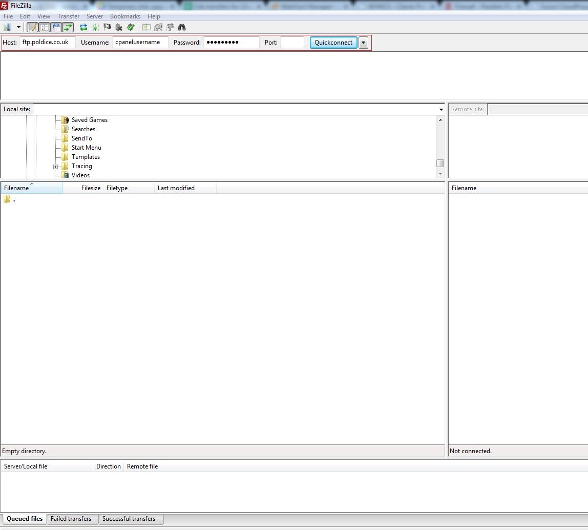
2. Please open FileZilla and enter in the connection details:

Host: This is usually ftp.yourdomain.co.uk
Username: The same as your cPanel username
Password: The same as your cPanel password
Port: This can be left blank, or enter 21


3. After you have entered in your connection information and chosen “Quick Connect”, you may get a prompt for an “Unknown Certificate”, this can be safely ignored. Please choose the option to “Always trust certificate in future sessions”.


4. Now you are connected, you will see two panes, the left side is your local folder structure and the right side is the remote servers folder structure. The contents of your website will be within a folder called “public_html”, every document for your website should be inside this directory.


5) To upload or download files, simply drag and drop them into place. As an example I have dragged the file “maintenance.html” from my local computer (left pane) to the server (right pane). This would now mean that you could access that file by going to www.yourdomain.co.uk/maintenance.html.